Articles: #software_development

Forgejo Actions Notification Development
17min Thursday, 20th November, 2025
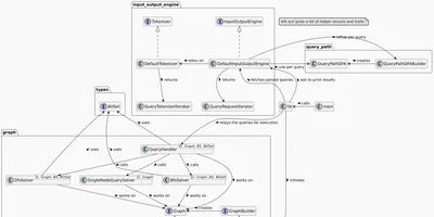
Some stories of how I work on Forgejo. How is a Go project structured? What's the point of Forgejo's layered architecture and what's that pub-sub pattern? Additionally, I exhaustively explain how to setup a development environment for Forgejo.

Guided Missiles in Minecraft
10min Friday, 6th June, 2025
I'm having a stab at designing an enitity seeking missile in Minecraft with the mc_missile mod. Or: How I blew up my brother.

Saving Time with Tests
4min Wednesday, 14th May, 2025
Using tests not to increase quality but to more quickly get things done. Or: How I started to enjoy writing tests.

Maki, Atoms and Time Travel
20min Sunday, 6th February, 2022
Maki showcases how a program for interactive and programmatic animation development can be implemented. Its programmatic approach provides the precision technical concepts require, while its interactivity and real-time updates avoid a disconnect between input and output.
Talks: #software_development

IBM: Contributing to Forgejo
Friday, 21st November, 2025
Diving deep into Go details, Forgejo's architecture and how to contribute.

KIT: Cottonwood
Thursday, 4th September, 2025
A Graph search library for large graphs, written in Rust.

Fraunhofer IOSB, KIT: Magnesia
Wednesday, 4th September, 2024
Extensible OPC UA Client.

IBM: docker_logdna
Friday, 9th February, 2024
Deep Dive into Docker Plugins.

IBM: inbound_parser — A Deep Dive
Friday, 14th July, 2023
Diving deep into developing a mail receiving server application in Go.
Software Projects: #software_development

chore_planner
Wednesday, 14th August, 2024
Chat Bot scheduling your Shared Apartment's Chores.

Forgejo
Thursday, 6th March, 2025
Self-hosted lightweight software forge. Easy to install and low maintenance.

compare_view
Friday, 24th June, 2022
Blend Between Multiple Images.

mold_detect
Wednesday, 15th November, 2023
Warn residents of mold-friendly atmosphere and log opened windows.

mc_missile
Friday, 24th January, 2025
Blow up your friends in Minecraft with guided missiles.

inbound_parser
Saturday, 1st October, 2022
IBM: Allows possibly unknown senders to create Jira Servicedesk request, comment on them and receive any subsequent updates concerning their request.

docker_logdna
Thursday, 22nd June, 2023
IBM: Logdna logging driver Docker plugin.

Manim
Monday, 6th September, 2021
A community maintained Python library for creating mathematical animations.

magnesia
Monday, 15th April, 2024
Extensible OPC UA Client

gh_runner_uptime
Monday, 1st April, 2024
IBM: Monitor Uptime Status of GitHub Self-Hosted Runner.

Maki
Sunday, 19th December, 2021
Interactive and Programmatic Animation Development; or: How to Time Travel?

Cottonwood
Friday, 11th July, 2025
A Graph search library for large graphs, written in Rust.

docker_cron
Monday, 22nd August, 2022
Scheduling container tasks with docker-compose.

earable_pdr
Tuesday, 17th December, 2024
Pedestrian Dead Reckoning with Open Earable.

go_pub_sub_visualizer
Monday, 27th October, 2025
Visualize Pub-Sub Pattern in Go.

Manim Editor
Sunday, 5th September, 2021
Web Presenter for Mathematical Animations using Manim.

mc_map_marker
Wednesday, 20th November, 2024
Remember locations on your Minecraft server.

Neural Network
Sunday, 23rd May, 2021
Experimental Deep-Learning Framework.

Ray Tracer
Sunday, 23rd May, 2021
Experimental Offline Ray Tracer.

Todd Linux
Tuesday, 20th July, 2021
Experimental Source-Based Linux Distribution.

Visualizations
Tuesday, 17th January, 2023
Visualize Graphs with Godot and C++.

Lake Visualizer
Friday, 9th April, 2021
Interactive Problem Visualizer for the 39th BwInf, 2nd round, 3rd task.

Lynton
Friday, 7th May, 2021
Experimental Game Engine.

Docker Setups
Thursday, 28th July, 2022
My Docker Deployments.

Cryptography
Wednesday, 9th December, 2020
Cryptography Cracking Tool.

docker_borg_backup
Sunday, 4th September, 2022
Schedule Borg Backup with Docker-Compose and docker_cron.

docker_borg_remote
Thursday, 8th September, 2022
Using Borg and Docker to sync Backups.

docker_git_backup
Friday, 19th August, 2022
Backup all your Git repos with Borg and Docker.

BBB Autostatus
Sunday, 23rd May, 2021
Firefox Extension Simulating Human Interaction in Video Conferences.

Book Page Converter
Friday, 22nd October, 2021
Convert Page Numbers between Different Versions of the same Book.

Jupyter compare_view
Wednesday, 8th June, 2022
Blend Between Multiple Images in JupyterLab.

OHG Plan Parser
Monday, 16th July, 2018
Parser for the Substitution plan of the Otto-Hahn-Gymnasium Gifhorn.

Time Table Planner
Sunday, 8th March, 2020
Data Analysis and Visualization Project.

Who Am I
Tuesday, 9th March, 2021
"Who Am I" Game with Your Friends as Characters.

MC Royale Supervisor
Friday, 27th December, 2019
Minecraft Battle Royale mode with Supervisor Powers through a Webinterface.

Project Omega
Saturday, 27th March, 2021
Article Publication Website.

Arg Toolset
Sunday, 2nd August, 2020
Toolkit aiding in solving alternate reality games.

cmos_simulator
Tuesday, 30th May, 2023
Click some nMos and pMon Transistors together.

docker_minecraft screenshooter
Friday, 10th March, 2023
Record Minecraft Timelapse videos.

glome_projection
Saturday, 7th January, 2023
Interactively project 4D Sphere onto 2D Screen.

Lofi Girl Downloader
Sunday, 29th August, 2021
Download and order all music from Lofi Girl.

therapy_search
Thursday, 4th August, 2022
Compute Call Times into a Calendar.

Technik³ Plan
Wednesday, 27th February, 2019
Plan a School Event.

Homepage
Wednesday, 1st December, 2021
This Homepage.

BwInf 39 Round 2
Tuesday, 22nd December, 2020
Coding Competition.

BwInf 40 Round 1
Tuesday, 31st August, 2021
Coding Competition.

Project Orange
Tuesday, 8th February, 2022
Top-Down Shooter in a Week

Quote Rater
Wednesday, 12th January, 2022
Rate Quotes to Order them.

BwInf 39 Round 1
Friday, 28th August, 2020
Coding Competition.

Blender Models
Thursday, 14th May, 2020
Amateur 3D Models created with Blender.

BwInf 37 Round 1
Friday, 31st August, 2018
Coding Competition.

Java Quick Sort
Monday, 14th September, 2020
Example Implementation of Quick Sort.

Java Encryption
Thursday, 25th February, 2021
A Funky Encryption Algorithm no one should ever use.

Social Blog
Thursday, 8th October, 2020
A little School Project using SQLite and Java.
